How to remember ITTOs of Project Integration management? ITTO is an short form Inputs, Tools and Techniques, and Outputs.
Do we need to memorize ITTOs for all the 49 project management processes included in PMBOK Guide 6th edition? I believe it’s a never ending debate, ever since the PMBOK Guide and PMP certification examination came into existence.
Should you memorize them all? Why not? If you can memorize ITTOs for all the 49 processes, please go ahead by all means. If you can memorize them all, it is NOT necessary for you to read the rest of this article. This article is written with an aim to help those candidates who cannot memorize all the ITTOs.
To be honest, there was a possibility to memorize ITTOs until PMBOK Guide Fourth Edition or even until PMBOK Guide Fifth Edition. I personally feel, PMBOK Guide Sixth Edition has certainly made it near impossible to memorize ITTOs. The sheer number of inputs, tools and techniques and outputs for each process would certainly be beyond normal humans’ capability to memorize them.
Is there a way out? How can I remember the ITTOs?
The only way out, in my opinion, is to understand what is happening in each process. Then, try to use logic, common sense and your project management experience to figure out what could be the appropriate ITTOs for a given process.
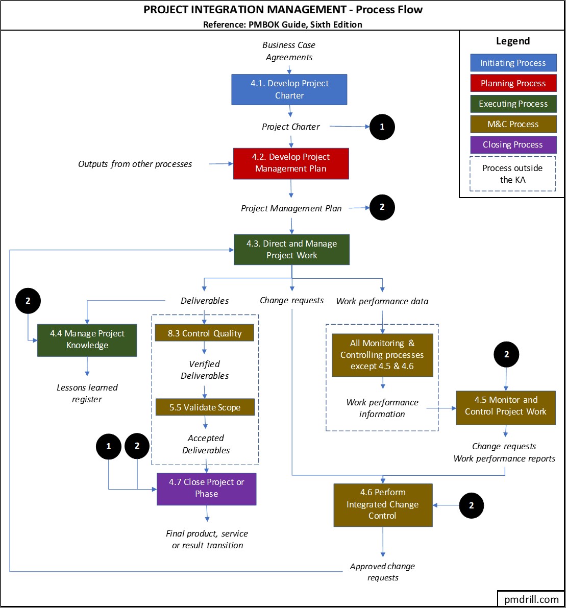
In this attempt, I found the approach of drawing the process flow of each knowledge area helps very much in understanding and remembering the Inputs and Outputs.
I have given the process flow for Project Integration Management below. I have included ONLY the major inputs and outputs, so that it is easier to understand rather than complicating it too much. Please note that it does NOT include ALL inputs and outputs. I have included only those inputs and outputs, which I felt as important.
Process Flow for Project Integration Management

My advice to you is to draw the above process flow diagram yourself. You might choose to include more inputs and outputs; or even some of the tools and techniques. It would help your mind to map the inputs, tools and techniques and outputs to the processes; and you would not forget it.
Tips to remember ITTOs in Project Integration Management
This may not be an exhaustive list. But, I am just giving you some of the tips which I think would be useful to you.
PMP Certification Training: https://www.itechgurus.org/pmp-project-management-professional-certification-training/
For more details contact us at +91 9566008068
Author: Manickavel Arumugam (PMP®)